afl-gcc与afl-as源码阅读
afl-gcc
- afl-gcc.c比较简单,主要就是设置一些编译时的参数,最重要的是指定afl-as作为汇编器,进行代码插桩
main
先看main函数,调用 find_as(argv[0]) 寻找 afl-as ;然后修改编译器参数;最后用execvp执行
int main(int argc, char** argv) {
if (isatty(2) && !getenv("AFL_QUIET")) {
SAYF(cCYA "afl-cc " cBRI VERSION cRST " by <lcamtuf@google.com>\n");
} else be_quiet = 1;
if (argc < 2) {
SAYF("\n"
"This is a helper application for afl-fuzz. It serves as a drop-in replacement\n"
"for gcc or clang, letting you recompile third-party code with the required\n"
"runtime instrumentation. A common use pattern would be one of the following:\n\n"
" CC=%s/afl-gcc ./configure\n"
" CXX=%s/afl-g++ ./configure\n\n"
"You can specify custom next-stage toolchain via AFL_CC, AFL_CXX, and AFL_AS.\n"
"Setting AFL_HARDEN enables hardening optimizations in the compiled code.\n\n",
BIN_PATH, BIN_PATH);
exit(1);
}
find_as(argv[0]);
edit_params(argc, argv);
execvp(cc_params[0], (char**)cc_params);
FATAL("Oops, failed to execute '%s' - check your PATH", cc_params[0]);
return 0;
}
find_as
这个函数主要目的是看as这个文件是否存在,不存在就报错
static void find_as(u8* argv0) {
u8 *afl_path = getenv("AFL_PATH");
u8 *slash, *tmp;
//先看环境变量有没有设置afl_path
if (afl_path) {
tmp = alloc_printf("%s/as", afl_path);
if (!access(tmp, X_OK)) {
as_path = afl_path;
ck_free(tmp);
return;
}
ck_free(tmp);
}
//比如argv[0]为/home/zp9080/afl/afl-gcc,那么最后dir就是/home/zp9080/afl/
slash = strrchr(argv0, '/');
if (slash) {
u8 *dir;
*slash = 0;
dir = ck_strdup(argv0);
*slash = '/';
tmp = alloc_printf("%s/afl-as", dir);
if (!access(tmp, X_OK)) {
as_path = dir;
ck_free(tmp);
return;
}
ck_free(tmp);
ck_free(dir);
}
if (!access(AFL_PATH "/as", X_OK)) {
as_path = AFL_PATH;
return;
}
FATAL("Unable to find AFL wrapper binary for 'as'. Please set AFL_PATH");
}
edit_params
- 主要目的是设置编译器参数
- 先判断是否是afl-clang或者afl-clang++或者afl-g++或者afl-gcj,如果都不是默认使用afl-gcc,设置cc_params[0],这个也是最后要使用的编译器
- 其余情况都直接把argv中的参数加到cc_params这个字符串数组中,作为编译器参数
- 最重要的是-B选项指定as(汇编器),as_path是由find_as这个函数设置的
-integrated-as 和 -pipe 开关会被忽略。
-B 参数会被覆盖为 as_path 。根据 gcc 文档:This option specifies where to find the executables, libraries, include files, and data files of the compiler itself.
如果是 clang 模式,则打开 -no-integrated-as 开关。
如果 AFL_HARDEN 打开,则设置 -fstack-protector-all 和 -D_FORTIFY_SOURCE=2 。
若传入的编译参数中本来就有 -fsanitize=address 或 -fsanitize=memory,则设置环境变量 AFL_USE_ASAN 为 1;
否则执行以下步骤:
如果 AFL_USE_ASAN 打开,则设置 -U_FORTIFY_SOURCE 和 -fsanitize=address
如果 AFL_USE_MSAN 打开,则设置 -U_FORTIFY_SOURCE 和 -fsanitize=memory
默认情况下(未设置 AFL_DONT_OPTIMIZE 环境变量),会加入以下优化开关:
-g -O3 -funroll-loops -D__AFL_COMPILER=1 -DFUZZING_BUILD_MODE_UNSAFE_FOR_PRODUCTION=1
如果 AFL_NO_BUILTIN 环境变量被打开,则加入以下开关:
-fno-builtin-strcmp
-fno-builtin-strncmp
-fno-builtin-strcasecmp
-fno-builtin-strncasecmp
-fno-builtin-memcmp
-fno-builtin-strstr
-fno-builtin-strcasestr
/* Copy argv to cc_params, making the necessary edits. */
static void edit_params(u32 argc, char** argv) {
u8 fortify_set = 0, asan_set = 0;
u8 *name;
#if defined(__FreeBSD__) && defined(__x86_64__)
u8 m32_set = 0;
#endif
cc_params = ck_alloc((argc + 128) * sizeof(u8*));
name = strrchr(argv[0], '/');
if (!name) name = argv[0]; else name++;
//先判断是否是afl-clang或者afl-clang++或者afl-g++或者afl-gcj,如果都不是默认使用afl-gcc,设置cc_params[0],这个也是最后要使用的编译器
if (!strncmp(name, "afl-clang", 9)) {
clang_mode = 1;
setenv(CLANG_ENV_VAR, "1", 1);
if (!strcmp(name, "afl-clang++")) {
u8* alt_cxx = getenv("AFL_CXX");
cc_params[0] = alt_cxx ? alt_cxx : (u8*)"clang++";
} else {
u8* alt_cc = getenv("AFL_CC");
cc_params[0] = alt_cc ? alt_cc : (u8*)"clang";
}
} else {
/* With GCJ and Eclipse installed, you can actually compile Java! The
instrumentation will work (amazingly). Alas, unhandled exceptions do
not call abort(), so afl-fuzz would need to be modified to equate
non-zero exit codes with crash conditions when working with Java
binaries. Meh. */
#ifdef __APPLE__
if (!strcmp(name, "afl-g++")) cc_params[0] = getenv("AFL_CXX");
else if (!strcmp(name, "afl-gcj")) cc_params[0] = getenv("AFL_GCJ");
else cc_params[0] = getenv("AFL_CC");
if (!cc_params[0]) {
SAYF("\n" cLRD "[-] " cRST
"On Apple systems, 'gcc' is usually just a wrapper for clang. Please use the\n"
" 'afl-clang' utility instead of 'afl-gcc'. If you really have GCC installed,\n"
" set AFL_CC or AFL_CXX to specify the correct path to that compiler.\n");
FATAL("AFL_CC or AFL_CXX required on MacOS X");
}
#else
if (!strcmp(name, "afl-g++")) {
u8* alt_cxx = getenv("AFL_CXX");
cc_params[0] = alt_cxx ? alt_cxx : (u8*)"g++";
} else if (!strcmp(name, "afl-gcj")) {
u8* alt_cc = getenv("AFL_GCJ");
cc_params[0] = alt_cc ? alt_cc : (u8*)"gcj";
} else {
u8* alt_cc = getenv("AFL_CC");
cc_params[0] = alt_cc ? alt_cc : (u8*)"gcc";
}
#endif /* __APPLE__ */
}
while (--argc) {
u8* cur = *(++argv);
if (!strncmp(cur, "-B", 2)) {
if (!be_quiet) WARNF("-B is already set, overriding");
if (!cur[2] && argc > 1) { argc--; argv++; }
continue;
}
if (!strcmp(cur, "-integrated-as")) continue;
if (!strcmp(cur, "-pipe")) continue;
#if defined(__FreeBSD__) && defined(__x86_64__)
if (!strcmp(cur, "-m32")) m32_set = 1;
#endif
if (!strcmp(cur, "-fsanitize=address") ||
!strcmp(cur, "-fsanitize=memory")) asan_set = 1;
if (strstr(cur, "FORTIFY_SOURCE")) fortify_set = 1;
//其余情况都直接把argv中的参数加到cc_params这个字符串数组中,作为编译器参数
cc_params[cc_par_cnt++] = cur;
}
//这个地方很重要,-B选项指定as(汇编器),as_path是由find_as这个函数设置的
cc_params[cc_par_cnt++] = "-B";
cc_params[cc_par_cnt++] = as_path;
if (clang_mode)
cc_params[cc_par_cnt++] = "-no-integrated-as";
if (getenv("AFL_HARDEN")) {
cc_params[cc_par_cnt++] = "-fstack-protector-all";
if (!fortify_set)
cc_params[cc_par_cnt++] = "-D_FORTIFY_SOURCE=2";
}
if (asan_set) {
/* Pass this on to afl-as to adjust map density. */
setenv("AFL_USE_ASAN", "1", 1);
} else if (getenv("AFL_USE_ASAN")) {
if (getenv("AFL_USE_MSAN"))
FATAL("ASAN and MSAN are mutually exclusive");
if (getenv("AFL_HARDEN"))
FATAL("ASAN and AFL_HARDEN are mutually exclusive");
cc_params[cc_par_cnt++] = "-U_FORTIFY_SOURCE";
cc_params[cc_par_cnt++] = "-fsanitize=address";
} else if (getenv("AFL_USE_MSAN")) {
if (getenv("AFL_USE_ASAN"))
FATAL("ASAN and MSAN are mutually exclusive");
if (getenv("AFL_HARDEN"))
FATAL("MSAN and AFL_HARDEN are mutually exclusive");
cc_params[cc_par_cnt++] = "-U_FORTIFY_SOURCE";
cc_params[cc_par_cnt++] = "-fsanitize=memory";
}
if (!getenv("AFL_DONT_OPTIMIZE")) {
#if defined(__FreeBSD__) && defined(__x86_64__)
/* On 64-bit FreeBSD systems, clang -g -m32 is broken, but -m32 itself
works OK. This has nothing to do with us, but let's avoid triggering
that bug. */
if (!clang_mode || !m32_set)
cc_params[cc_par_cnt++] = "-g";
#else
cc_params[cc_par_cnt++] = "-g";
#endif
cc_params[cc_par_cnt++] = "-O3";
cc_params[cc_par_cnt++] = "-funroll-loops";
/* Two indicators that you're building for fuzzing; one of them is
AFL-specific, the other is shared with libfuzzer. */
cc_params[cc_par_cnt++] = "-D__AFL_COMPILER=1";
cc_params[cc_par_cnt++] = "-DFUZZING_BUILD_MODE_UNSAFE_FOR_PRODUCTION=1";
}
if (getenv("AFL_NO_BUILTIN")) {
cc_params[cc_par_cnt++] = "-fno-builtin-strcmp";
cc_params[cc_par_cnt++] = "-fno-builtin-strncmp";
cc_params[cc_par_cnt++] = "-fno-builtin-strcasecmp";
cc_params[cc_par_cnt++] = "-fno-builtin-strncasecmp";
cc_params[cc_par_cnt++] = "-fno-builtin-memcmp";
cc_params[cc_par_cnt++] = "-fno-builtin-strstr";
cc_params[cc_par_cnt++] = "-fno-builtin-strcasestr";
}
cc_params[cc_par_cnt] = NULL;
}
afl-as
1.初始化随机数种子
2.修改 as 参数 (edit_params函数)
3.在汇编指令序列上插桩,并写回/tmp/.afl-pid-timestamp.s文件 (add_instrumentation函数)
4.调用 as 生成可执行文件,并清理现场
相关全局变量
static u8** as_params; /* Parameters passed to the real 'as' */
static u8* input_file; /* Originally specified input file */
static u8* modified_file; /* Instrumented file for the real 'as' */
static u8 be_quiet, /* Quiet mode (no stderr output) */
clang_mode, /* Running in clang mode? */
pass_thru, /* Just pass data through? */
just_version, /* Just show version? */
sanitizer; /* Using ASAN / MSAN */
static u32 inst_ratio = 100, /* Instrumentation probability (%) */
as_par_cnt = 1; /* Number of params to 'as' */
/* If we don't find --32 or --64 in the command line, default to
instrumentation for whichever mode we were compiled with. This is not
perfect, but should do the trick for almost all use cases. */
#ifdef WORD_SIZE_64
static u8 use_64bit = 1;
#else
static u8 use_64bit = 0;
main
int main(int argc, char** argv) {
s32 pid;
u32 rand_seed;
int status;
//从环境变量读取设置的
u8* inst_ratio_str = getenv("AFL_INST_RATIO");
struct timeval tv;
struct timezone tz;
clang_mode = !!getenv(CLANG_ENV_VAR);
if (isatty(2) && !getenv("AFL_QUIET")) {
SAYF(cCYA "afl-as " cBRI VERSION cRST " by <lcamtuf@google.com>\n");
} else be_quiet = 1;
if (argc < 2) {
SAYF("\n"
"This is a helper application for afl-fuzz. It is a wrapper around GNU 'as',\n"
"executed by the toolchain whenever using afl-gcc or afl-clang. You probably\n"
"don't want to run this program directly.\n\n"
"Rarely, when dealing with extremely complex projects, it may be advisable to\n"
"set AFL_INST_RATIO to a value less than 100 in order to reduce the odds of\n"
"instrumenting every discovered branch.\n\n");
exit(1);
}
//获取时间并设置随机数种子
gettimeofday(&tv, &tz);
rand_seed = tv.tv_sec ^ tv.tv_usec ^ getpid();
srandom(rand_seed);
edit_params(argc, argv);
if (inst_ratio_str) {
if (sscanf(inst_ratio_str, "%u", &inst_ratio) != 1 || inst_ratio > 100)
FATAL("Bad value of AFL_INST_RATIO (must be between 0 and 100)");
}
if (getenv(AS_LOOP_ENV_VAR))
FATAL("Endless loop when calling 'as' (remove '.' from your PATH)");
setenv(AS_LOOP_ENV_VAR, "1", 1);
/* When compiling with ASAN, we don't have a particularly elegant way to skip
ASAN-specific branches. But we can probabilistically compensate for
that... */
if (getenv("AFL_USE_ASAN") || getenv("AFL_USE_MSAN")) {
sanitizer = 1;
inst_ratio /= 3;
}
if (!just_version) add_instrumentation();
if (!(pid = fork())) {
execvp(as_params[0], (char**)as_params);
FATAL("Oops, failed to execute '%s' - check your PATH", as_params[0]);
}
if (pid < 0) PFATAL("fork() failed");
if (waitpid(pid, &status, 0) <= 0) PFATAL("waitpid() failed");
if (!getenv("AFL_KEEP_ASSEMBLY")) unlink(modified_file);
exit(WEXITSTATUS(status));
}
edit_params
这个过程和 afl-gcc 设置参数的逻辑基本一致:
- 首先确定 as 程序的名字,用户也可以提供 AFL_AS 来覆盖
- 设置临时文件 modified_file 路径为 /tmp/.afl-pid-timestamp.s
- 将自己程序的 argv 原样复制给 as
/* Examine and modify parameters to pass to 'as'. Note that the file name
is always the last parameter passed by GCC, so we exploit this property
to keep the code simple. */
static void edit_params(int argc, char** argv) {
u8 *tmp_dir = getenv("TMPDIR"), *afl_as = getenv("AFL_AS");
u32 i;
#ifdef __APPLE__
u8 use_clang_as = 0;
/* On MacOS X, the Xcode cctool 'as' driver is a bit stale and does not work
with the code generated by newer versions of clang that are hand-built
by the user. See the thread here: http://goo.gl/HBWDtn.
To work around this, when using clang and running without AFL_AS
specified, we will actually call 'clang -c' instead of 'as -q' to
compile the assembly file.
The tools aren't cmdline-compatible, but at least for now, we can
seemingly get away with this by making only very minor tweaks. Thanks
to Nico Weber for the idea. */
if (clang_mode && !afl_as) {
use_clang_as = 1;
afl_as = getenv("AFL_CC");
if (!afl_as) afl_as = getenv("AFL_CXX");
if (!afl_as) afl_as = "clang";
}
#endif /* __APPLE__ */
/* Although this is not documented, GCC also uses TEMP and TMP when TMPDIR
is not set. We need to check these non-standard variables to properly
handle the pass_thru logic later on. */
if (!tmp_dir) tmp_dir = getenv("TEMP");
if (!tmp_dir) tmp_dir = getenv("TMP");
if (!tmp_dir) tmp_dir = "/tmp";
as_params = ck_alloc((argc + 32) * sizeof(u8*));
as_params[0] = afl_as ? afl_as : (u8*)"as";
as_params[argc] = 0;
for (i = 1; i < argc - 1; i++) {
if (!strcmp(argv[i], "--64")) use_64bit = 1;
else if (!strcmp(argv[i], "--32")) use_64bit = 0;
#ifdef __APPLE__
/* The Apple case is a bit different... */
if (!strcmp(argv[i], "-arch") && i + 1 < argc) {
if (!strcmp(argv[i + 1], "x86_64")) use_64bit = 1;
else if (!strcmp(argv[i + 1], "i386"))
FATAL("Sorry, 32-bit Apple platforms are not supported.");
}
/* Strip options that set the preference for a particular upstream
assembler in Xcode. */
if (clang_mode && (!strcmp(argv[i], "-q") || !strcmp(argv[i], "-Q")))
continue;
#endif /* __APPLE__ */
as_params[as_par_cnt++] = argv[i];
}
#ifdef __APPLE__
/* When calling clang as the upstream assembler, append -c -x assembler
and hope for the best. */
if (use_clang_as) {
as_params[as_par_cnt++] = "-c";
as_params[as_par_cnt++] = "-x";
as_params[as_par_cnt++] = "assembler";
}
#endif /* __APPLE__ */
input_file = argv[argc - 1];
if (input_file[0] == '-') {
if (!strcmp(input_file + 1, "-version")) {
just_version = 1;
modified_file = input_file;
goto wrap_things_up;
}
if (input_file[1]) FATAL("Incorrect use (not called through afl-gcc?)");
else input_file = NULL;
} else {
/* Check if this looks like a standard invocation as a part of an attempt
to compile a program, rather than using gcc on an ad-hoc .s file in
a format we may not understand. This works around an issue compiling
NSS. */
if (strncmp(input_file, tmp_dir, strlen(tmp_dir)) &&
strncmp(input_file, "/var/tmp/", 9) &&
strncmp(input_file, "/tmp/", 5)) pass_thru = 1;
}
modified_file = alloc_printf("%s/.afl-%u-%u.s", tmp_dir, getpid(),
(u32)time(NULL));
wrap_things_up:
as_params[as_par_cnt++] = modified_file;
as_params[as_par_cnt] = NULL;
}
add_instrumentation
- 这里笔者把__APPLE__部分删去了
- 这个函数每次扫描input_file一行,如果发现这个地方要插桩,则把桩代码插进去,再插入原本的input_file这一行,最后都写入到modified_file这个文件。在在扫描完成之后,于文件末尾写入 main payload
- 这部分不必细看,基本就是扫描文件,判断是否需要插入桩代码,比较琐碎
/* Process input file, generate modified_file. Insert instrumentation in all
the appropriate places. */
static void add_instrumentation(void) {
static u8 line[MAX_LINE];
FILE* inf;
FILE* outf;
s32 outfd;
u32 ins_lines = 0;
u8 instr_ok = 0, skip_csect = 0, skip_next_label = 0,
skip_intel = 0, skip_app = 0, instrument_next = 0;
if (input_file) {
inf = fopen(input_file, "r");
if (!inf) PFATAL("Unable to read '%s'", input_file);
} else inf = stdin;
outfd = open(modified_file, O_WRONLY | O_EXCL | O_CREAT, 0600);
if (outfd < 0) PFATAL("Unable to write to '%s'", modified_file);
outf = fdopen(outfd, "w");
if (!outf) PFATAL("fdopen() failed");
while (fgets(line, MAX_LINE, inf)) {
/* In some cases, we want to defer writing the instrumentation trampoline
until after all the labels, macros, comments, etc. If we're in this
mode, and if the line starts with a tab followed by a character, dump
the trampoline now. */
if (!pass_thru && !skip_intel && !skip_app && !skip_csect && instr_ok &&
instrument_next && line[0] == '\t' && isalpha(line[1])) {
fprintf(outf, use_64bit ? trampoline_fmt_64 : trampoline_fmt_32,
R(MAP_SIZE));
instrument_next = 0;
ins_lines++;
}
/* Output the actual line, call it a day in pass-thru mode. */
fputs(line, outf);
if (pass_thru) continue;
/* All right, this is where the actual fun begins. For one, we only want to
instrument the .text section. So, let's keep track of that in processed
files - and let's set instr_ok accordingly. */
if (line[0] == '\t' && line[1] == '.') {
/* OpenBSD puts jump tables directly inline with the code, which is
a bit annoying. They use a specific format of p2align directives
around them, so we use that as a signal. */
if (!clang_mode && instr_ok && !strncmp(line + 2, "p2align ", 8) &&
isdigit(line[10]) && line[11] == '\n') skip_next_label = 1;
if (!strncmp(line + 2, "text\n", 5) ||
!strncmp(line + 2, "section\t.text", 13) ||
!strncmp(line + 2, "section\t__TEXT,__text", 21) ||
!strncmp(line + 2, "section __TEXT,__text", 21)) {
instr_ok = 1;
continue;
}
if (!strncmp(line + 2, "section\t", 8) ||
!strncmp(line + 2, "section ", 8) ||
!strncmp(line + 2, "bss\n", 4) ||
!strncmp(line + 2, "data\n", 5)) {
instr_ok = 0;
continue;
}
}
/* Detect off-flavor assembly (rare, happens in gdb). When this is
encountered, we set skip_csect until the opposite directive is
seen, and we do not instrument. */
if (strstr(line, ".code")) {
if (strstr(line, ".code32")) skip_csect = use_64bit;
if (strstr(line, ".code64")) skip_csect = !use_64bit;
}
/* Detect syntax changes, as could happen with hand-written assembly.
Skip Intel blocks, resume instrumentation when back to AT&T. */
if (strstr(line, ".intel_syntax")) skip_intel = 1;
if (strstr(line, ".att_syntax")) skip_intel = 0;
/* Detect and skip ad-hoc __asm__ blocks, likewise skipping them. */
if (line[0] == '#' || line[1] == '#') {
if (strstr(line, "#APP")) skip_app = 1;
if (strstr(line, "#NO_APP")) skip_app = 0;
}
/* If we're in the right mood for instrumenting, check for function
names or conditional labels. This is a bit messy, but in essence,
we want to catch:
^main: - function entry point (always instrumented)
^.L0: - GCC branch label
^.LBB0_0: - clang branch label (but only in clang mode)
^\tjnz foo - conditional branches
...but not:
^# BB#0: - clang comments
^ # BB#0: - ditto
^.Ltmp0: - clang non-branch labels
^.LC0 - GCC non-branch labels
^.LBB0_0: - ditto (when in GCC mode)
^\tjmp foo - non-conditional jumps
Additionally, clang and GCC on MacOS X follow a different convention
with no leading dots on labels, hence the weird maze of #ifdefs
later on.
*/
if (skip_intel || skip_app || skip_csect || !instr_ok ||
line[0] == '#' || line[0] == ' ') continue;
/* Conditional branch instruction (jnz, etc). We append the instrumentation
right after the branch (to instrument the not-taken path) and at the
branch destination label (handled later on). */
if (line[0] == '\t') {
if (line[1] == 'j' && line[2] != 'm' && R(100) < inst_ratio) {
fprintf(outf, use_64bit ? trampoline_fmt_64 : trampoline_fmt_32,
R(MAP_SIZE));
ins_lines++;
}
continue;
}
/* Label of some sort. This may be a branch destination, but we need to
tread carefully and account for several different formatting
conventions. */
/* Everybody else: .L<whatever>: */
if (strstr(line, ":")) {
if (line[0] == '.') {
if ((isdigit(line[2]) || (clang_mode && !strncmp(line + 1, "LBB", 3)))
&& R(100) < inst_ratio) {
if (!skip_next_label) instrument_next = 1; else skip_next_label = 0;
}
} else {
/* Function label (always instrumented, deferred mode). */
instrument_next = 1;
}
}
}
if (ins_lines)
fputs(use_64bit ? main_payload_64 : main_payload_32, outf);
if (input_file) fclose(inf);
fclose(outf);
if (!be_quiet) {
if (!ins_lines) WARNF("No instrumentation targets found%s.",
pass_thru ? " (pass-thru mode)" : "");
else OKF("Instrumented %u locations (%s-bit, %s mode, ratio %u%%).",
ins_lines, use_64bit ? "64" : "32",
getenv("AFL_HARDEN") ? "hardened" :
(sanitizer ? "ASAN/MSAN" : "non-hardened"),
inst_ratio);
}
}
trampoline_fmt_64
- 这部分的定义在afl-as.h中
- 主要逻辑就是
将 rsp 下降一段距离
将 rdx, rcx, rax 的值存放到栈上
将 rcx 设为一个立即数(由 afl-as 随机生成)
调用 __afl_maybe_log
恢复 rdx, rcx, rax 和 rsp
- 汇编代码如下
static const u8* trampoline_fmt_64 =
"\n"
"/* --- AFL TRAMPOLINE (64-BIT) --- */\n"
"\n"
".align 4\n"
"\n"
"leaq -(128+24)(%%rsp), %%rsp\n"
"movq %%rdx, 0(%%rsp)\n"
"movq %%rcx, 8(%%rsp)\n"
"movq %%rax, 16(%%rsp)\n"
"movq $0x%08x, %%rcx\n"
"call __afl_maybe_log\n"
"movq 16(%%rsp), %%rax\n"
"movq 8(%%rsp), %%rcx\n"
"movq 0(%%rsp), %%rdx\n"
"leaq (128+24)(%%rsp), %%rsp\n"
"\n"
"/* --- END --- */\n"
"\n";
- test.c,使用./afl-gcc test.c -o test -fno-asynchronous-unwind-tables编译,可以看到每个基本块的入口都被代码插桩img

#include <stdio.h>
#include <stdlib.h>
#include <unistd.h>
#include <string.h>
#include <signal.h>
int vuln(char *str)
{
int len = strlen(str);
if(str[0] == 'A' && len == 66)
{
raise(SIGSEGV);
//如果输入的字符串的首字符为A并且长度为66,则异常退出
}
else if(str[0] == 'F' && len == 6)
{
raise(SIGSEGV);
//如果输入的字符串的首字符为F并且长度为6,则异常退出
}
else
{
printf("it is good!\n");
}
return 0;
}
int main(int argc, char *argv[])
{
char buf[100]={0};
gets(buf);//存在栈溢出漏洞
printf(buf);//存在格式化字符串漏洞
vuln(buf);
return 0;
}
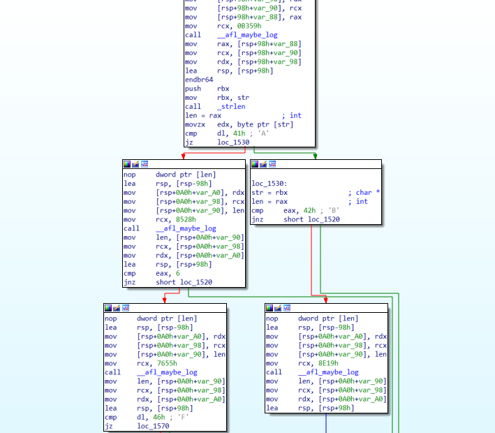
- 用ida反汇编这里主要想看看__afl_maybe_log函数做了什么,ida反汇编结果如下
.text:00000000000015B8 __afl_maybe_log proc near
.text:00000000000015B8 lahf
.text:00000000000015B9 seto al
.text:00000000000015BC mov rdx, cs:__afl_area_ptr
.text:00000000000015C3 test rdx, rdx
.text:00000000000015C6 jz short __afl_setup
.text:00000000000015C8
.text:00000000000015C8 __afl_store: ; CODE XREF: __afl_maybe_log+4F↓j
.text:00000000000015C8 ; __afl_maybe_log+309↓j
.text:00000000000015C8 xor rcx, cs:__afl_prev_loc
.text:00000000000015CF xor cs:__afl_prev_loc, rcx
.text:00000000000015D6 shr cs:__afl_prev_loc, 1
.text:00000000000015DD inc byte ptr [rdx+rcx]
.text:00000000000015E0
.text:00000000000015E0 __afl_return: ; CODE XREF: __afl_maybe_log+37↓j
.text:00000000000015E0 ; __afl_maybe_log+3E2↓j
.text:00000000000015E0 add al, 7Fh
.text:00000000000015E2 sahf
.text:00000000000015E3 retn
- 逻辑如下
1. 判断__afl_area_ptr是否为空,不为空则调用__afl_store
2. rcx的值(rcx值为生成的立即数,_afl_cur_loc) 异或 __afl_prev_loc的值
3. __afl_prev_loc的值 异或 rcx的值,两次异或,那么此时__afl_prev_loc就是生成的_afl_cur_loc
4. __afl_prev_loc右移一位,__afl_prev_loc=_afl_cur_loc>>1
5. rcx=__afl_prev_loc ^ _afl_cur_loc [__afl_area_ptr+ __afl_prev_loc ^ _afl_cur_loc]+=1,也就是增加 hit count
- 右移1位的原因
B->C->D 路径表现为 shared_mem[(B>>1)^C]++ shared_mem[(C>>1)^D]++
B->D->C 路径表现为 shared_mem[(B>>1)^D]++ shared_mem[(D>>1)^C]++
如果不移位,对于路径 A->B 与 B->A 表现均为 shared_mem[A^B]++ ,无法区分
如果不移位,对于环形路径 A->A 与 B->B 表现均为 shared_mem[0]++ ,无法区分
- 随机数的生成,利用格式化字符串传入随机数
// "movq $0x%08x, %%rcx\n"
# define R(x) (random() % (x))
fprintf(outf, use_64bit ? trampoline_fmt_64 : trampoline_fmt_32, R(MAP_SIZE));
- 这也正如 afl白皮书 中的内容
cur_location = <COMPILE_TIME_RANDOM>;
shared_mem[cur_location ^ prev_location]++;
prev_location = cur_location >> 1;
main payload
主要逻辑
- 汇编代码不好看懂,但是可以用ida反汇编后再看
- 逻辑如下,图源ScUpax0s师傅

1. 先判断_afl_area_ptr是否为NULL,不为NULL则直接执行hit count++操作
2. 如果为NULL,则看_afl_setup_failure的值,不为0则直接返回,否则进入下面流程
3. 判断_afl_global_area_ptr是否为NULL,不为NULL直接赋值给_afl_area_ptr,否则进入下面流程
4. 从环境变量__AFL_SHM_ID读取值,读取失败则_afl_setup_failure加1,返回
5. 向fd=199处写入4个字节的值,从fd=198处读取4个字节的值
6. 调用fork()函数,如果是子进程,goto __afl_fork_resume
7. 在父进程中,给_afl_fork_pid赋值为子进程的pid,向fd=199写入pid值,然后调用waitpid等待子进程执行结束,再向fd=199写入4字节的值(子进程的退出状态)
char __fastcall _afl_maybe_log(_QWORD a1, _QWORD a2, _QWORD a3, __int64 a4)
{
char v4; // of
char v5; // al
__int64 v6; // rdx
__int64 v7; // rcx
char *v9; // rax
int v10; // eax
void *v11; // rax
int v12; // edi
__int64 v13; // rax
__int64 v14; // rax
__int64 v15; // [rsp-10h] [rbp-180h]
char v16; // [rsp+10h] [rbp-160h]
__int64 v17; // [rsp+18h] [rbp-158h]
v5 = v4;
v6 = _afl_area_ptr;
if ( !_afl_area_ptr )
{
if ( _afl_setup_failure )
return v5 + 127;
v6 = _afl_global_area_ptr;
if ( _afl_global_area_ptr )
{
_afl_area_ptr = _afl_global_area_ptr;
}
else
{
v16 = v4;
v17 = a4;
v9 = getenv("__AFL_SHM_ID");
if ( !v9 || (v10 = atoi(v9), v11 = shmat(v10, 0LL, 0), v11 == (void *)-1LL) )
{
++_afl_setup_failure;
v5 = v16;
return v5 + 127;
}
_afl_area_ptr = (__int64)v11;
_afl_global_area_ptr = v11;
v15 = (__int64)v11;
if ( write(199, &_afl_temp, 4uLL) == 4 )
{
while ( 1 )
{
v12 = 198;
if ( read(198, &_afl_temp, 4uLL) != 4 )
break;
LODWORD(v13) = fork();
if ( v13 < 0 )
break;
if ( !v13 )
goto __afl_fork_resume;
_afl_fork_pid = v13;
write(199, &_afl_fork_pid, 4uLL);
v12 = _afl_fork_pid;
LODWORD(v14) = waitpid(_afl_fork_pid, &_afl_temp, 0);
if ( v14 <= 0 )
break;
write(199, &_afl_temp, 4uLL);
}
_exit(v12);
}
__afl_fork_resume:
close(198);
close(199);
v6 = v15;
v5 = v16;
a4 = v17;
}
}
v7 = _afl_prev_loc ^ a4;
_afl_prev_loc ^= v7;
_afl_prev_loc = (unsigned __int64)_afl_prev_loc >> 1;
++*(_BYTE *)(v6 + v7);
return v5 + 127;
}
- __afl_fork_resume,可以看到ida反汇编后的内容比较奇怪,这是因为这里是在恢复所有寄存器,恢复栈地址

一些思考
__AFL_SHM_ID这个环境变量什么时候创建的?
- 看到后面的源码得知在afl-fuzz.c中setup_shm()函数创建了这个环境变量
为什么要用fork_server?
给出一些参考过的文章
- AFL 源源不断地将变异得到的测试用例喂给待测试程序,这个过程中少不了 fork 与 execve. 为提高效率、减少开销,它实现了一套 forkserver 机制来反复运行并测试程序。“为了更高效地进行上述过程,AFL实现了一套 fork server 机制。其基本思路是:启动 target 进程后,target 会运行一个 fork server;fuzzer 并不负责 fork 子进程,而是与这个 fork server 通信,并由 fork server 来完成 fork 及继续执行目标的操作。这样设计的最大好处,就是不需要调用 execve(),从而节省了载入目标文件和库、解析符号地址等重复性工作。
- execve() 的效率比较低。fuzzer 需要高频率地执行目标程序,显然不宜在 execve() 上浪费过多时间。AFL 的解决方案是使用 fork server:让程序在第一个基本块处停下,等待 fuzzer 发送指令;收到指令后继续执行程序;执行完毕后,恢复 fork 时的状态。得益于 copy-on-write 技术,我们可以高效地实现这一需求。
- 图源x1do0师傅

- fork server的具体运行原理:fuzzer执行fork()得到父进程和子进程,这里的父进程仍然为fuzzer,子进程则为target进程,即将来的fork server。



